Vor Kurzem haben wir darauf hingewiesen das es jetzt die Möglichkeit gibt einen LSI Controller unter VMware zu managen.
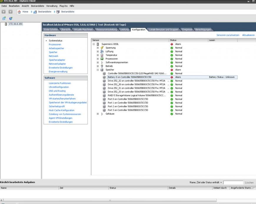
Derzeit gibt es hierbei leider noch einen Bug: wenn keine iBBU am gesteckten LSI RAID Controller angeschlossen ist, wird ein Batteriedefekt im Systemstatus angezeigt.
LSI ist dieses Problem bereits bekannt und an einer Lösung wird gearbeitet. Für den Moment sind die einzigen Möglichkeiten die Meldung zu ignorieren oder eine iBBU anzuschließen.

